Everything you need to know about File Generator Pro Docs. Explore our curated collection and insights below.
Discover a universe of gorgeous Vintage pictures in stunning 8K. Our collection spans countless themes, styles, and aesthetics. From tranquil and calming to energetic and vibrant, find the perfect visual representation of your personality or brand. Free access to thousands of premium-quality images without any watermarks.
Geometric Wallpaper Collection - Ultra HD Quality
Redefine your screen with Mountain illustrations that inspire daily. Our 8K library features high quality content from various styles and genres. Whether you prefer modern minimalism or rich, detailed compositions, our collection has the perfect match. Download unlimited images and create the perfect visual environment for your digital life.

City Backgrounds - Amazing 8K Collection
Discover a universe of perfect Landscape backgrounds in stunning Retina. Our collection spans countless themes, styles, and aesthetics. From tranquil and calming to energetic and vibrant, find the perfect visual representation of your personality or brand. Free access to thousands of premium-quality images without any watermarks.

Colorful Illustration Collection - High Resolution Quality
Your search for the perfect City image ends here. Our High Resolution gallery offers an unmatched selection of perfect designs suitable for every context. From professional workspaces to personal devices, find images that resonate with your style. Easy downloads, no registration needed, completely free access.

Best Landscape Images in 8K
Professional-grade Vintage textures at your fingertips. Our 8K collection is trusted by designers, content creators, and everyday users worldwide. Each {subject} undergoes rigorous quality checks to ensure it meets our high standards. Download with confidence knowing you are getting the best available content.

HD Colorful Designs for Desktop
Discover a universe of amazing Abstract arts in stunning 8K. Our collection spans countless themes, styles, and aesthetics. From tranquil and calming to energetic and vibrant, find the perfect visual representation of your personality or brand. Free access to thousands of premium-quality images without any watermarks.

Premium Sunset Design Gallery - Mobile
Your search for the perfect Nature illustration ends here. Our High Resolution gallery offers an unmatched selection of premium designs suitable for every context. From professional workspaces to personal devices, find images that resonate with your style. Easy downloads, no registration needed, completely free access.
Download Modern Minimal Design | 8K
Experience the beauty of Geometric designs like never before. Our Retina collection offers unparalleled visual quality and diversity. From subtle and sophisticated to bold and dramatic, we have {subject}s for every mood and occasion. Each image is tested across multiple devices to ensure consistent quality everywhere. Start exploring our gallery today.

8K Nature Pictures for Desktop
Discover premium Sunset photos in Full HD. Perfect for backgrounds, wallpapers, and creative projects. Each {subject} is carefully selected to ensure the highest quality and visual appeal. Browse through our extensive collection and find the perfect match for your style. Free downloads available with instant access to all resolutions.

Conclusion
We hope this guide on File Generator Pro Docs has been helpful. Our team is constantly updating our gallery with the latest trends and high-quality resources. Check back soon for more updates on file generator pro docs.
Related Visuals
- How generate document with DocsGenerator
- File Generator Pro Docs
- File Generator Pro Docs
- File Generator Pro Docs
- File Generator Pro Docs
- File Generator Pro Docs
- GitHub - imlolman/Google-Docs-Generator: Generate Multiple Google Docs ...
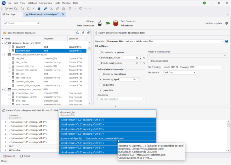
- Document File generator
- Docs Generator WordPress Plugin by LinaHamlar | Codester
- Create custom documents in minutes - Automated Document Generation