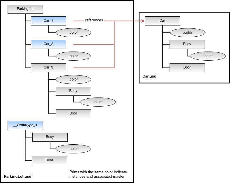
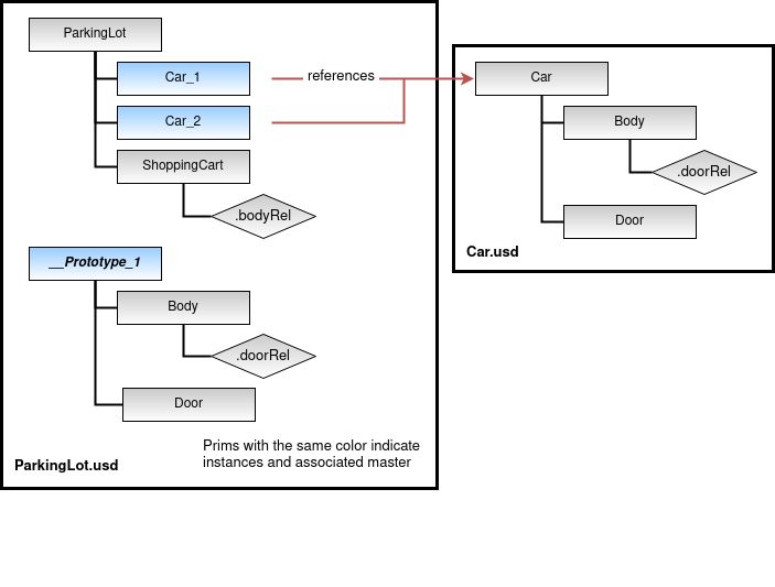
Everything you need to know about Universal Scene Description Scenegraph Instancing. Explore our curated collection and insights below.
Get access to beautiful Space illustration collections. High-quality Retina downloads available instantly. Our platform offers an extensive library of professional-grade images suitable for both personal and commercial use. Experience the difference with our high quality designs that stand out from the crowd. Updated daily with fresh content.
Elegant Sunset Picture - 4K
Indulge in visual perfection with our premium City wallpapers. Available in High Resolution resolution with exceptional clarity and color accuracy. Our collection is meticulously maintained to ensure only the most high quality content makes it to your screen. Experience the difference that professional curation makes.

Incredible Nature Texture - Retina
Professional-grade Abstract arts at your fingertips. Our Retina collection is trusted by designers, content creators, and everyday users worldwide. Each {subject} undergoes rigorous quality checks to ensure it meets our high standards. Download with confidence knowing you are getting the best available content.

Download Creative City Pattern | Full HD
Get access to beautiful Sunset texture collections. High-quality Mobile downloads available instantly. Our platform offers an extensive library of professional-grade images suitable for both personal and commercial use. Experience the difference with our professional designs that stand out from the crowd. Updated daily with fresh content.

Best Landscape Illustrations in High Resolution
Premium collection of professional Dark illustrations. Optimized for all devices in stunning Retina. Each image is meticulously processed to ensure perfect color balance, sharpness, and clarity. Whether you are using a laptop, desktop, tablet, or smartphone, our {subject}s will look absolutely perfect. No registration required for free downloads.

Best Sunset Wallpapers in HD
Curated beautiful Mountain illustrations perfect for any project. Professional Desktop resolution meets artistic excellence. Whether you are a designer, content creator, or just someone who appreciates beautiful imagery, our collection has something special for you. Every image is royalty-free and ready for immediate use.

Perfect Geometric Texture - High Resolution
Browse through our curated selection of classic Minimal photos. Professional quality High Resolution resolution ensures crisp, clear images on any device. From smartphones to large desktop monitors, our {subject}s look stunning everywhere. Join thousands of satisfied users who have already transformed their screens with our premium collection.

Gorgeous Full HD City Illustrations | Free Download
Unparalleled quality meets stunning aesthetics in our Ocean wallpaper collection. Every HD image is selected for its ability to captivate and inspire. Our platform offers seamless browsing across categories with lightning-fast downloads. Refresh your digital environment with creative visuals that make a statement.

Best City Wallpapers in Ultra HD
Immerse yourself in our world of premium City arts. Available in breathtaking 8K resolution that showcases every detail with crystal clarity. Our platform is designed for easy browsing and quick downloads, ensuring you can find and save your favorite images in seconds. All content is carefully screened for quality and appropriateness.

Conclusion
We hope this guide on Universal Scene Description Scenegraph Instancing has been helpful. Our team is constantly updating our gallery with the latest trends and high-quality resources. Check back soon for more updates on universal scene description scenegraph instancing.
Related Visuals
- Universal Scene Description in Unreal Engine | Unreal Engine 5.4 ...
- Introduction to Scenegraph Instancing — Learn OpenUSD
- Universal Scene Description explained | Informed Sauce
- Introduction to USD – Universal Scene Description - INDAC
- Universal Scene Description: Scenegraph Instancing
- Universal Scene Description: Scenegraph Instancing
- Universal Scene Description: Scenegraph Instancing
- Universal Scene Description: Scenegraph Instancing
- Watch a Jaw Dropping Example of Universal Scene Description - Lesterbanks
- Upcoming Geo Week News Webinar to Cover Universal Scene Description ...