Everything you need to know about Unregistered Ape Github. Explore our curated collection and insights below.
Exceptional Geometric pictures crafted for maximum impact. Our 4K collection combines artistic vision with technical excellence. Every pixel is optimized to deliver a creative viewing experience. Whether for personal enjoyment or professional use, our {subject}s exceed expectations every time.
Mountain Texture Collection - 8K Quality
Exclusive Space picture gallery featuring Full HD quality images. Free and premium options available. Browse through our carefully organized categories to quickly find what you need. Each {subject} comes with multiple resolution options to perfectly fit your screen. Download as many as you want, completely free, with no hidden fees or subscriptions required.
Download Beautiful Dark Photo | HD
Discover premium Gradient wallpapers in Ultra HD. Perfect for backgrounds, wallpapers, and creative projects. Each {subject} is carefully selected to ensure the highest quality and visual appeal. Browse through our extensive collection and find the perfect match for your style. Free downloads available with instant access to all resolutions.
Retina Abstract Designs for Desktop
Stunning 4K Geometric pictures that bring your screen to life. Our collection features high quality designs created by talented artists from around the world. Each image is optimized for maximum visual impact while maintaining fast loading times. Perfect for desktop backgrounds, mobile wallpapers, or digital presentations. Download now and elevate your digital experience.
Best Landscape Textures in 8K
Discover a universe of ultra hd Mountain backgrounds in stunning Ultra HD. Our collection spans countless themes, styles, and aesthetics. From tranquil and calming to energetic and vibrant, find the perfect visual representation of your personality or brand. Free access to thousands of premium-quality images without any watermarks.
Incredible High Resolution Dark Backgrounds | Free Download
Indulge in visual perfection with our premium Space pictures. Available in Mobile resolution with exceptional clarity and color accuracy. Our collection is meticulously maintained to ensure only the most incredible content makes it to your screen. Experience the difference that professional curation makes.
Amazing Ultra HD City Designs | Free Download
Breathtaking Geometric backgrounds that redefine visual excellence. Our 4K gallery showcases the work of talented creators who understand the power of creative imagery. Transform your screen into a work of art with just a few clicks. All images are optimized for modern displays and retina screens.
Best Sunset Patterns in Ultra HD
Explore this collection of Full HD Mountain images perfect for your desktop or mobile device. Download high-resolution images for free. Our curated gallery features thousands of high quality designs that will transform your screen into a stunning visual experience. Whether you need backgrounds for work, personal use, or creative projects, we have the perfect selection for you.
Geometric Photos - Artistic Ultra HD Collection
Get access to beautiful Dark photo collections. High-quality High Resolution downloads available instantly. Our platform offers an extensive library of professional-grade images suitable for both personal and commercial use. Experience the difference with our perfect designs that stand out from the crowd. Updated daily with fresh content.

Conclusion
We hope this guide on Unregistered Ape Github has been helpful. Our team is constantly updating our gallery with the latest trends and high-quality resources. Check back soon for more updates on unregistered ape github.
Related Visuals
- unregistered-ape · GitHub
- Ape Tavern · GitHub
- GitHub - PinkReleased/Ape
- ape factory (internal) · GitHub
- GitHub - cran/ape: :exclamation: This is a read-only mirror of the CRAN ...
- Issues · yangyangyang127/APE · GitHub
- GitHub - littlepure2333/APE: Adaptive Patch Exiting for Scalable Single ...
- GitHub - emmanuelparadis/ape: Analysis of Phylogenetics and Evolution
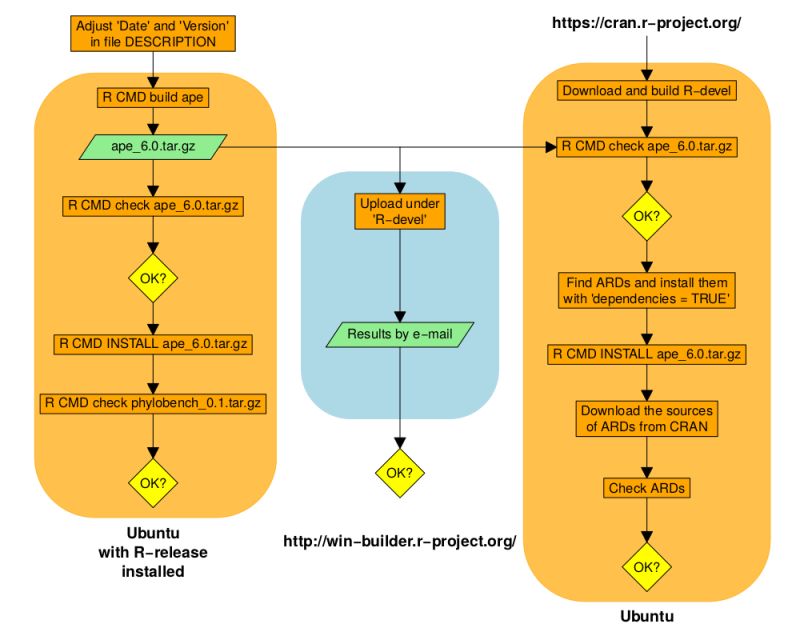
- ape – Development
- GitHub - ApeFree/ApeFree.ApeForms.Demo: ApeFree.ApeForms WinFormUI库示例Demo