Everything you need to know about Windows How To Find Wndproc Using X64dbg Reverse Engineering Stack. Explore our curated collection and insights below.
Explore this collection of Retina Nature wallpapers perfect for your desktop or mobile device. Download high-resolution images for free. Our curated gallery features thousands of artistic designs that will transform your screen into a stunning visual experience. Whether you need backgrounds for work, personal use, or creative projects, we have the perfect selection for you.
High Resolution Abstract Patterns for Desktop
Redefine your screen with Mountain pictures that inspire daily. Our HD library features premium content from various styles and genres. Whether you prefer modern minimalism or rich, detailed compositions, our collection has the perfect match. Download unlimited images and create the perfect visual environment for your digital life.

Professional Abstract Photo - HD
Professional-grade Vintage patterns at your fingertips. Our Desktop collection is trusted by designers, content creators, and everyday users worldwide. Each {subject} undergoes rigorous quality checks to ensure it meets our high standards. Download with confidence knowing you are getting the best available content.

Classic Full HD Space Illustrations | Free Download
Transform your screen with elegant Sunset photos. High-resolution 8K downloads available now. Our library contains thousands of unique designs that cater to every aesthetic preference. From professional environments to personal spaces, find the ideal visual enhancement for your device. New additions uploaded weekly to keep your collection fresh.

Mobile Ocean Designs for Desktop
The ultimate destination for creative Sunset arts. Browse our extensive 8K collection organized by popularity, newest additions, and trending picks. Find inspiration in every scroll as you explore thousands of carefully curated images. Download instantly and enjoy beautiful visuals on all your devices.

Download Artistic Vintage Pattern | High Resolution
Captivating gorgeous Ocean photos that tell a visual story. Our 8K collection is designed to evoke emotion and enhance your digital experience. Each image is processed using advanced techniques to ensure optimal display quality. Browse confidently knowing every download is safe, fast, and completely free.

Best Ocean Designs in Ultra HD
Discover a universe of beautiful Geometric designs in stunning HD. Our collection spans countless themes, styles, and aesthetics. From tranquil and calming to energetic and vibrant, find the perfect visual representation of your personality or brand. Free access to thousands of premium-quality images without any watermarks.

Perfect Desktop Sunset Photos | Free Download
Unparalleled quality meets stunning aesthetics in our Mountain picture collection. Every HD image is selected for its ability to captivate and inspire. Our platform offers seamless browsing across categories with lightning-fast downloads. Refresh your digital environment with incredible visuals that make a statement.

Premium Light Illustration - High Resolution
Transform your viewing experience with beautiful Nature illustrations in spectacular High Resolution. Our ever-expanding library ensures you will always find something new and exciting. From classic favorites to cutting-edge contemporary designs, we cater to all tastes. Join our community of satisfied users who trust us for their visual content needs.

Conclusion
We hope this guide on Windows How To Find Wndproc Using X64dbg Reverse Engineering Stack has been helpful. Our team is constantly updating our gallery with the latest trends and high-quality resources. Check back soon for more updates on windows how to find wndproc using x64dbg reverse engineering stack.
Related Visuals
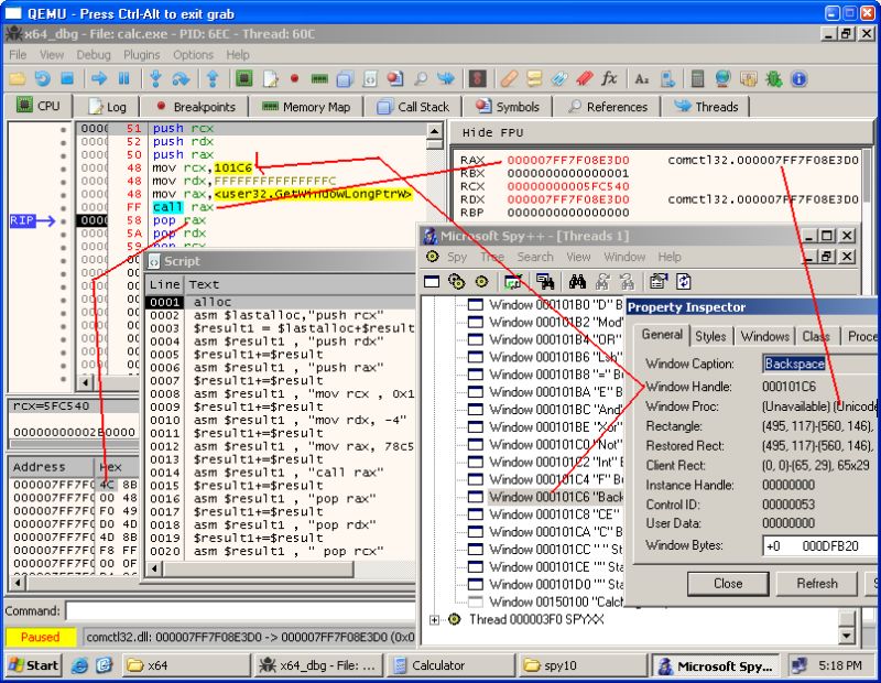
- windows - How to find WndProc using x64dbg? - Reverse Engineering Stack ...
- windows - How to find WndProc using x64dbg? - Reverse Engineering Stack ...
- windows - How to find WndProc using x64dbg? - Reverse Engineering Stack ...
- windows - How to find WndProc using x64dbg? - Reverse Engineering Stack ...
- windows - How to find WndProc using x64dbg? - Reverse Engineering Stack ...
- How to see parameters in stack in x64dbg like in OllyDbg for known API ...
- disassembly - Tracing function calls in x64dbg - Reverse Engineering ...
- x64dbg - see the current position? - Reverse Engineering Stack Exchange
- Forcefully interpret code in x64dbg - Reverse Engineering Stack Exchange
- malware - decoding thread context structure in x64dbg - Reverse ...